RISC OS Software RISC OS
http://www.svrsig.org/ software/Update.htm

Updating Raspberry Pi RISC OS firmware

There are at least six options:

Update 14: November 2020 firmware plus RISC OS 5.28 (5-Oct-2020) and RISC OS 5.29 (13-Nov-2020) for the Pi400 includes only the 'Loader' part of the !Boot directory from the standard HardDisc4 image.

Update 12: October 2018/February 2020 firmware plus RISC OS 5.26 (18-Oct-2018)and a RISC OS 5.27 ROM for the Pi4 includes only the 'Loader' part of the !Boot directory from the standard HardDisc4 image.

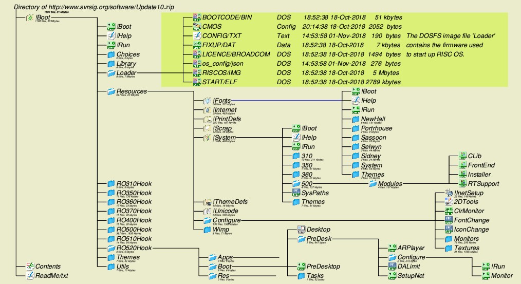
Update 10: October 2018 firmware, high vector RISC OS 5.26 ROM including the whole of the !Boot directory from the standard HardDisc4 image.

Update 3: December 2015 firmware, high vector aimed at the Pi Zero, see here.

Update 4: April 2016 firmware, low vector aimed at the Pi Zero and model 3 see here.

Update 5L: October 2016 firmware, low vector aimed at all models of Pi, see here.

Update 5H: October 2016 firmware, high vector aimed at all models of Pi, see here.

Update 6L: October 2016 firmware plus 13-Feb-2017 ROM, low vector aimed at all models of Pi, see here. Includes Serial and GPIO module in ROM. Has some issues with screen mode changes.

Update 8H: February 2017 firmware plus 6-Mar-2017 ROM, high vector including Serial and GPIO modules, aimed at all models of Pi, see below for contents of zip file. This is the EDID beta ROM and contains an updated screen configure plug-in. The ReadMe file has been updated (25-Mar-2017) to give a longer and clearer explanation of the update process.

Update 9H: April 2018 firmware plus 27-Mar-2018 ROM, high vector including Serial and GPIO modules, aimed at all models of Pi, including Model 3B+, see below for contents of zip file. This includes EDID and contains an updated screen configure plug-in. The ReadMe file has been updated (27-Mar-2018) to give a longer and clearer explanation of the update process. This version now contains 10 Apr 2018 firmware which includes a bug fix to make the UART work correctly again.